Canbus模块介绍
我们先看下什么是Canbus: 控制器局域网 (Controller Area Network,简称CAN或者CAN bus) 是一种车用总线标准。被设计用于在不需要主机(Host)的情况下,允许网络上的节点相互通信。采用广播机制,并利用标识符来定义内容和消息的优先顺序,使得canbus的扩展性良好,同时不基于特殊类型(Host)的节点,增加了升级网络的便利性。
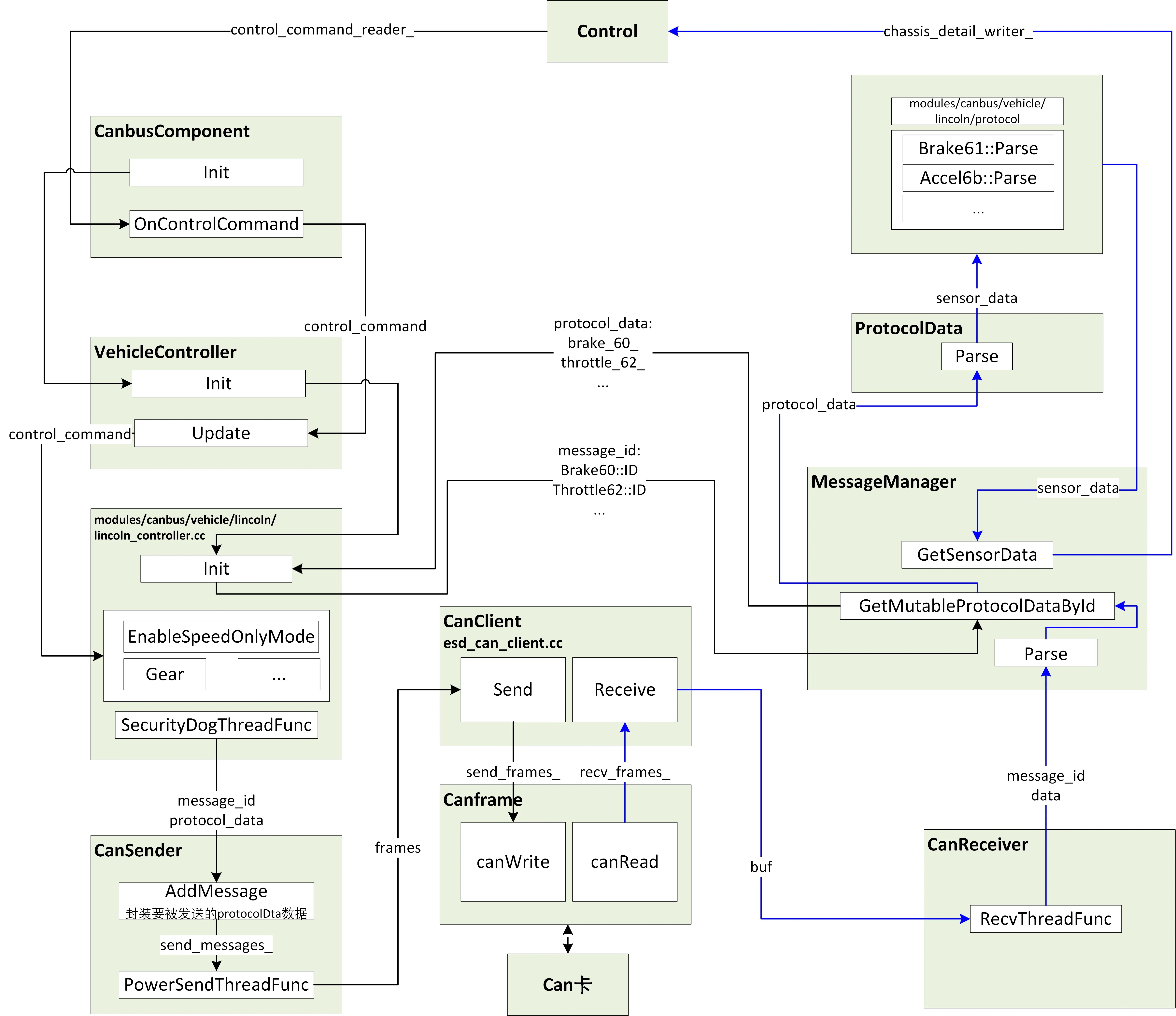
这里的Canbus模块其实可以称为Chassis模块,主要的作用是反馈车当前的状态(航向,角度,速度等信息),并且发送控制命令到车线控底盘,可以说Canbus模块是车和自动驾驶软件之间的桥梁。由于这个模块和"drivers/canbus"的联系紧密,因此也一起在这里介绍。Canbus模块是车和自动驾驶软件之间的桥梁,通过canbus驱动(drivers/canbus)来实现将车身信息发送给Apollo上层软件,同时接收控制命令,发送给汽车线控底盘实现对汽车的控制。
那么canbus模块的输入是什么?输出是什么呢?

可以看到canbus模块:
- 输入 - 1.
ControlCommand(控制命令) - 输出 - 1.
Chassis(汽车底盘信息), 2.ChassisDetail(汽车底盘信息详细信息)
Canbus一方面接收Control模块发布的指令,然后将指令解析为CAN协议报文通过can总线传递给车上的各个控制单元;另一方面从can总线上获取数据并且将信息解析为底盘信息,然后把消息发布出去(反馈底盘信息)。
Canbus模块的目录结构如下:

接着我们来分析下Canbus模块的执行流程。
Canbus(主模块)

Canbus模块的主流程在文件"canbus_component.cc"中,Canbus模块为定时触发,每10ms执行一次,发布chassis信息,而ControlCommand则是每次读取到之后触发回调"OnControlCommand",发送"control_command"到线控底盘。
1 | bool CanbusComponent::Proc() { |
由于不同型号的车辆的canbus命令不一样,在"/vehicle"中适配了不同型号车辆底盘协议的canbus消息格式,所有的车都继承自Vehicle_controller基类,通过对Vehicle_controller的抽象来发送和读取canbus信息。
车辆工厂模式(VehicleFactory)
在vehicle中可以适配不同的车型,而每种车型都对应一个vehicle_controller,创建每种车辆的控制器(VehicleController)和消息管理(MessageManager)流程如下:

VehicleFactory类通过创建不同的类型AbstractVehicleFactory,每个车型自己的Factory在创建出对应的VehicleController和MessageManager。
用林肯来举例子就是: VehicleFactory创建LincolnVehicleFactory,之后通过CreateMessageManager和CreateVehicleController创建对应的控制器(LincolnController)和消息管理器(LincolnMessageManager)。
上述代码流程用到了设计模式的工厂模式,通过车辆工厂创造不同的车辆类型。
车辆控制器(LincolnController)
下面以林肯来介绍LincolnController,以及如何接收chassis信息,其它的车型可以以此类推。
可以看上面的整体流程图lincoln_controller.cc部分,显然,controller分为三部分init->start->stop,init过程是获取MessageManager的protocolData,即发送的消息协议数据类型,然后通过CanSender发送这些消息。如以int为协议来代表的是整数,以char为协议代表的字符。那这个protocolData就是我们以这个类型为协议来替代车辆行驶的具体操作。例如在modules/canbus/vehicle/brake_60.h这个Brake60类的操作就是刹车。start之后启动一个看门狗,检查canbus消息格式是否正确,最后stop模块则是结束看门狗进程。
Canbus(驱动程序)
上层的canbus就介绍完成了,而canbus的发送(CanSender)和接收(CanReceiver),还有消息管理(MessageManager)都是在"drivers/canbus"中实现的。
消息管理器(MessageManager)
MessageManager,顾名思义就是用于管理所有的msg,主要作用是解析和保存canbus数据。而具体的接收和发送则是在"CanReceiver"和"CanSender"中。使用前需要将所有用户自定义的ProtocolData初始化并将其分为send和receive类加入各自队列中,包含一个Parse接口,会逐一调用所有receive类ProtocolData对象的Parse接口,实现将接受到的CanFrame数据转化为自定义数据类型(例如0x6b的帧中数据为车辆加速度数据,将数据解析到自定义的ChassisDetail中的lateral_acceleration、longitudinal_acceleration、vertical_acceleration变量中),底层有一个unordered_map用于根据id搜索加入的ProtocolData对象,用于将send类对象提取出来供CanSender使用。
拿接收消息举例子,也就是说CanReceiver收到消息后,会调用MessageManager中的Parse去解析消息,消息的解析协议在"modules/canbus/vehicle/lincoln/protocol"中,每个消息把自己对应的信息塞到"chassis_detail"中完成了消息的接收。
消息接收(CanReceiver)
CanReceiver中的"Start"调用"RecvThreadFunc"实现消息的接收,这里会启动一个异步进程去完成接收。
1 | template <typename SensorType> |
RecvThreadFunc通过"can_client_"接收消息,然后通过"MessageManager"去解析消息,在MessageManager中有讲到。
1 | template <typename SensorType> |
消息发送(CanSender)
消息发送对应的是在CanSender中的"Start"调用"PowerSendThreadFunc",我们可以看具体实现:
1 | template <typename SensorType> |
PowerSendThreadFunc再通过"can_client"发送消息:
1 | std::vector<CanFrame> can_frames; |
canbus客户端(CanClient)
CanClient是canbus客户端,同时也是canbus的驱动程序,针对不同的canbus卡,对发送和接收进行封装,并且提供给消息发送和接收控制器使用。
拿"EsdCanClient"来举例子,"Send"函数发送can消息,调用的是第三方的硬件驱动canWrite,"Receive"函数接收can消息,调用的是第三方的硬件驱动canRead。其他的can卡可以参考上述的流程,至此整个canbus驱动就分析完成了。